كيفية تحديث ملحقات WordPress الخاصة بك بأمان في كل مرة
نشرت: 2021-03-24بصفتك مستخدم WordPress ، ربما تكون على دراية بأهمية المكونات الإضافية. غالبًا ما تعتمد وظائف موقعك على وجود المجموعة الصحيحة من المكونات الإضافية التي تكمل بعضها البعض. من المحتمل أيضًا أن ترى هذا الرقم المحاط بدائرة حمراء في لوحة المعلومات بجانب المكونات الإضافية يشير إلى أن واحدًا أو أكثر من الإبداعات الثمينة تحتاج إلى تحديث. ما لم تعتني بها على الفور ، فإن الرقم ينمو فقط. وقبل مضي وقت طويل ، ستكون في المكون الإضافي المكون من رقمين في WordPress والتي تحتاج إلى تحديث ، وتخشى أن موقعك قد يتحول إلى kaboom إذا لمست أيًا منها.
لا تقلق. يمكننا أن نوضح لك كيفية التعامل مع هذا الموقف بحيث يمكنك تحديث مكونات WordPress الإضافية بأمان في كل مرة دون أن يكون استقرار موقعك مصدر قلق على الإطلاق.
اشترك في قناتنا على اليوتيوب
لماذا تحتاج ملحقات WordPress إلى التحديث

أحد أسباب الحاجة إلى تحديث مكونات WordPress الإضافية هو أن المطورين قد أدخلوا ميزة أو ميزات جديدة. قد يقدمون خيارًا جديدًا للتخزين السحابي ، أو يجعلون سير العمل وواجهة المستخدم أسهل في الاستخدام ، أو يقومون فقط بإجراء تحسينات على جودة الحياة تجعل استخدام المكون الإضافي أفضل على الإطلاق.
الطريقة الوحيدة لإدخال هذه التغييرات هي دفع تحديث جديد إلى المكون الإضافي. في الحالات التي يكون فيها التحديث الوحيد ميزة جديدة أو تلميع ميزة قديمة ، فمن غير المحتمل أن يتسبب الاحتفاظ بالإصدار القديم في إحداث ضرر كبير.
ومع ذلك ، قد يكون السبب الرئيسي للمطورين في تحديث مكونات WordPress الإضافية هو مشكلات الأمان. يجب أن يكون التأكد من أن موقعك آمنًا على رأس أولوياتك. واحدة من أكبر نقاط الضعف في موقع WordPress هي المكونات الإضافية. بقدر ما هي مدهشة ، يمكن أن تتعارض المكونات الإضافية مع بعضها البعض ومع السمات الخاصة بك ، وغالبًا ما يعمل المطورون بلا كلل لتصحيح الثغرات الأمنية وتحديث المكونات الإضافية حتى لا يكون موقعك مفتوحًا للهجوم.
يمكن أن تحتوي المكونات الإضافية القديمة على فتحات يمكن اختراقها ، لذا يعد تحديثها أحد أفضل الطرق للحفاظ على موقعك على الإنترنت وتشغيله كما ينبغي.
ما يجب القيام به قبل تحديث ملحقات WordPress الخاصة بك
قبل تحديث مكونات WordPress الإضافية ، تحتاج إلى عمل نسخة احتياطية كاملة للموقع . نقترح استخدام مكون إضافي مثل UpdraftPlus للتعامل مع هذا الأمر. إنها عملية غير مؤلمة إلى حد ما.
بعد ذلك ، بمجرد إنشاء نسخة احتياطية ووضعها في مكان آمن ، يجب عليك إلقاء نظرة على المكونات الإضافية التي تحتاج إلى تحديث. يجب أن يكون لكل مكون إضافي يحتاج إلى تحديث رابط في صفحة الملحقات - المثبتة حيث يمكنك عرض التغييرات في الإصدار الأحدث (1) .

قبل تحديث المكون الإضافي فعليًا ، من المهم جدًا قراءة هذه التفاصيل.

سيوفر المطور سجل تغيير ، بالإضافة إلى أي معلومات ذات صلة بالتحديث ، مثل متطلبات PHP الجديدة ، وأي مشكلات معروفة مثل عدم توافق السمات أو التعارض مع المكونات الإضافية الأخرى. إذا كنت لا ترى أي شيء يتعلق بعمل موقعك كما ينبغي ، فيمكنك تحديث المكون الإضافي WordPress بأمان.
كيفية الاختيار بين التحديثات التلقائية واليدوية
هل يجب أن تسمح بتحديث المكونات الإضافية تلقائيًا بينما يدفع المطورون التصحيحات؟ أو هل يجب أن تمر بكل تغيير باستخدام مشط ذو أسنان دقيقة واختيار الكرز للتحديثات التي يتم تثبيتها ومتى؟
هذه ليست إجابات سهلة. نظرًا لأن التحديثات التلقائية جيدة لبعض أنواع المكونات الإضافية. إنهم لا يعرضون مخاطر كبيرة أو يتعمقون في وظائف الموقع.
بالنسبة للمكونات الإضافية الأخرى ، على الرغم من ذلك ، يمكن أن تشكل التحديثات التلقائية مخاطرة كبيرة نظرًا لمدى أهميتها في الحفاظ على أداء موقعك.
أنواع المكونات الإضافية للتحديث تلقائيًا
يحتوي كل موقع على مجموعة من المكونات الإضافية ، بعضها جزء لا يتجزأ من أدائه ، وبعضها يوفر خدمات ذات جودة عالية للمستخدمين والموظفين. هذه المكونات الإضافية ذات جودة الحياة هي التي يمكنك عمومًا تعيينها لتحديثها تلقائيًا لأنها لن تؤدي إلى تعطل الموقع إذا تعطلت.
على سبيل المثال ، Yoast SEO. Yoast (أو مكون إضافي لتحسين محركات البحث) هو عنصر أساسي في كل موقع WordPress تقريبًا. لكن وظيفته ليست جزءًا لا يتجزأ من بقاء الموقع نفسه على الإنترنت .

هذه هي المعايير الأساسية للمكونات الإضافية التي يمكن تحديثها تلقائيًا: هل سينخفض الموقع إذا تعطل المكون الإضافي؟ أم أن الموقع لن يعمل إذا تعطل هذا المكون الإضافي؟
إذا كانت الإجابات لا ، فأنت على الأرجح بخير لتعيينها على تلقائي.
ومع ذلك ، فهذه ليست المعايير الوحيدة التي يجب أن تبحث عنها. ضع في اعتبارك الغرض من موقعك أيضًا. إذا كنت تستخدم مكونًا إضافيًا مثل NextGen Gallery كأساس لكيفية تقديم المحتوى ، فستحتاج إلى عرض تغييرات التحديث. ولكن إذا كنت تستخدمه فقط لتحسين المحتوى ، فستكون التحديثات التلقائية جيدة.
أنت لا تريد تحديث المكونات الإضافية التي تعد جزءًا لا يتجزأ من وظيفة موقعك. مثل المكوّن الإضافي Divi Builder أو Gutenberg (أو غيره من أدوات إنشاء الصفحات). إذا تركت مكونًا إضافيًا يحافظ على موقعك معًا بشكل تلقائي ، فقد ينشأ تعارض واحد يجعل موقعك غير قابل للاستخدام.
على سبيل المثال ، قد يؤدي تحديث Gutenberg الجديد إلى جعل المشاركات غير قابلة للتعديل بسبب تعارض الموضوع (التحدث من التجربة ، في هذا الموضوع). سيتطلب تعقب هذه المشكلة (وقد حدث بالفعل) المرور بالكثير من المتاعب لمعرفة سبب حدوثها بسبب تحديث جديد لم تكن تعلم بحدوثه.
إذن ، القاعدة العامة هي أنه يمكنك ضبطه على التحديث تلقائيًا إذا كان موقعك يعيش بدونه حتى تدرك أنه قد انتهى. في معظم المواقع ، يكون هذا هو معظم المكونات الإضافية لأنها تقدم ميزات جودة الحياة ولا ترتبط بخدمات أخرى.
ومع ذلك ، إذا كنت تستخدم أدوات إنشاء الصفحات وإضافات إعادة التوجيه وما إلى ذلك والتي تغير طريقة عمل WordPress ، فلا تقم بتعيينها للتحديث تلقائيًا .
كيفية تحديث ملحقات WordPress تلقائيًا
إذا كان إصدار WordPress الخاص بك محدثًا (ويجب أن يكون كذلك بالتأكيد) ، فلديك خيار تمكين التحديثات التلقائية للمكونات الإضافية من لوحة تحكم الموقع نفسها. ما عليك سوى الانتقال إلى الإضافات - الإضافات المثبتة (1) للبدء.

يحتوي كل مكون إضافي في القائمة على خيار منفصل لتمكين التحديثات التلقائية (2) على يمين الإدخال الخاص به. أي شيء تريد تركه في أيدي WordPress القادرة ، ما عليك سوى النقر فوق هذا الزر.

وبعد ذلك بطريقة غير تقليدية للغاية ، سيتغير الرابط ببساطة إلى تعطيل التحديثات التلقائية (3) . يمكنك التبديل ذهابًا وإيابًا كما تريد أو تحتاج إلى ذلك.
استخدام خدمات إدارة WordPress
يمكن لخدمات إدارة WordPress مثل ManageWP أيضًا التعامل مع تحديثات البرنامج المساعد WordPress الخاص بك. تتيح لك خدمات مثل هذه دمج المواقع المختلفة التي تديرها في لوحة تحكم واحدة لسهولة الوصول إلى كل شيء. خاصة تحديثات السمات والمكونات الإضافية.


لإضافة مواقع إلى لوحة التحكم وإدارة التحديثات ، كل ما عليك فعله هو النقر فوق علامة التبويب مواقع الويب (1) في الشريط الجانبي الأيسر والنقر فوق إضافة موقع ويب آخر (2) .

سيُطلب منك إما إدخال بيانات اعتماد مسؤول WP أو استخدام المكون الإضافي ManageWP Worker. في كلتا الحالتين ، ستتم مزامنة موقع الويب الخاص بك مع لوحة معلومات الخدمة. والذي سيعرض على الفور المكونات الإضافية التي بها مشكلات (4) .

ستظهر هنا أي مكونات إضافية تحتوي على تحديثات ، ويمكنك فرزها حسب الاسم أو الأولوية للثغرات الأمنية (5) . بالإضافة إلى ذلك ، إذا قمت بالنقر فوق علامة التبويب الملحقات (6) بالقرب من اليسار ، فستتمكن من إدارة المكونات الإضافية للموقع بالكامل تمامًا كما هو الحال في لوحة إدارة WP.

تسمح لك خدمات مثل هذه فقط بجدولة التحديثات التلقائية (8) . بهذه الطريقة تعرف متى ستحدث الصيانة. وعندما يحتمل أن يكون الموقع به مشاكل (9) .
يمكن أن يؤدي استخدام خدمة إدارة WordPress مثل هذه إلى توفير الكثير من الوقت والصداع كمسؤولين عن الموقع. تحصل على ميزات غير مضمنة في WP core والتي يمكن أن تجعل حياتك أسهل كثيرًا. و ManageWP ليس الوحيد الموجود هناك. يمتلك المضيفون المُدارون مثل Pressable و Flywheel وغيرهم نفس النوع من لوحة معلومات الإدارة للتعامل مع أكثر من موقع واحد في وقت واحد.
كيفية تحديث الإضافات يدويًا
ومع ذلك ، فإن تحديث المكونات الإضافية يدويًا هو الطريقة التي يتعامل بها العديد من الأشخاص مع إدارة الموقع. لا يمكن أن يكون تحديث مكونات WordPress الإضافية يدويًا أسهل حقًا. ما عليك سوى الانتقال إلى الإضافات - الإضافات المثبتة (1) في لوحة المعلومات الخاصة بك والعثور على المكونات الإضافية التي تحتاج إلى تحديث.

الطريقة الأسرع والأسهل للتحديث هي ببساطة النقر فوق رابط التحديث الآن (2) أسفل مكون إضافي فردي. ستكتمل العملية على الفور ، في الوقت الفعلي ، وفي ثوانٍ ستكون جاهزًا للمضي قدمًا.
يمكنك أيضًا النقر فوق مربع الاختيار (3) لأي عدد من المكونات الإضافية التي تريد تحديثها دفعة واحدة. ثم انقر فوق القائمة المنسدلة وحدد تحديث (4) . سيتم تشغيل العملية ، وسيتم تحديثها جميعًا. نوصي بالبقاء على الصفحة أثناء التحديث وتشغيل القائمة. لقد واجهنا مكونات إضافية معطلة عندما ننتقل بعيدًا في منتصف التحديث.

يمكنك أيضًا تمكين / تعطيل التحديثات التلقائية بنفس الطريقة ، بدلاً من النقر فوق الارتباط الموجود في كل منها كما ناقشنا سابقًا في المقالة.
كيفية تحديث الإضافات يدويًا عبر FTP
في بعض الأحيان ، يحتاج المكون الإضافي إلى التحديث ولكن لا يمكنك الدخول إلى لوحة التحكم الخاصة بك لأي عدد من الأسباب. هذا لا يعني أنه لا يزال بإمكانك تحديث المكون الإضافي الخاص بك ، خاصة إذا كان التحديث سيؤدي إلى حل مشكلة. تحتاج فقط إلى الوصول إلى موقعك عبر FTP. يمكنك الحصول على بيانات الاعتماد الخاصة بك من داخل لوحة تحكم الاستضافة الخاصة بك ، أو عن طريق مطالبة مسؤول الموقع الخاص بك للوصول.

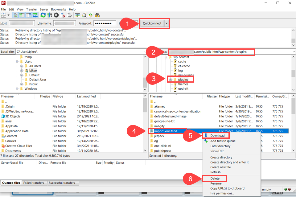
أدخل بيانات الاعتماد وقم بالاتصال (1) ، ثم انتقل إلى الدليل / public_html / wp-content / (2) وابحث عن مجلد الملحقات (3) . في الداخل ، حدد موقع المكون الإضافي الذي تريد تحديثه (4) ، وانقر بزر الماوس الأيمن لتنزيل نسخة احتياطية (5) فقط في حالة وجودها ، ثم انقر بزر الماوس الأيمن لحذف الإصدار القديم (6) .
في هذه المرحلة ، ستحتاج إلى أحدث إصدار من المكون الإضافي على جهاز الكمبيوتر الخاص بك ، والذي يمكنك الحصول عليه من صفحة البرنامج المساعد WordPress.org (7) أو من موقع المطور الذي اشتريته منه.

ثم ستحتاج إلى استخراج ملف .zip الذي تقوم بتنزيله دون إعادة تسمية المجلد . بعد ذلك ، ما عليك سوى تحميل هذا المجلد عن طريق سحبه إلى دليل / wp-content / plugins (أو النقر بزر الماوس الأيمن وتحديد تحميل ).

ويتم تحديث البرنامج المساعد!
كيفية التراجع عن (أو التراجع) عن تحديث البرنامج المساعد
من حين لآخر ، سيؤدي تحديث المكون الإضافي إلى حدوث مشكلات بغض النظر عن مدى حرصك. في هذه الحالات ، من الجيد أن يكون لديك خطة نسخ احتياطي حتى تتمكن من استعادة موقعك في أسرع وقت ممكن.
إن أبسط طريقة للقيام بذلك هي الرجوع إلى الإصدار السابق من المكون الإضافي. في كل صفحة مكون إضافي في مستودع WordPress.org ، سترى رابط عرض متقدم (1) .

قم بالتمرير إلى أسفل الصفحة التالية حتى تجد قائمة منسدلة للإصدارات السابقة.

قم بتنزيل آخر إصدار تعرف أنه آمن (على الأرجح الأحدث قبل بدء المشكلة) ، وقم ببساطة بحذف الإصدار القديم وتثبيت هذا الإصدار السابق في مكانه. يمكنك استخدام نفس الأساليب التي نعرضها أعلاه للتعامل مع هذا. إنها نفس العملية ، أنت فقط ترجع إلى نقطة الإصدار ، وليس إلى الأمام.
إذا لم يكن هذا خيارًا واتبعت نصيحتنا في البداية وقمت بعمل نسخة احتياطية كاملة من موقعك ، فيمكنك استعادة النسخة الاحتياطية الكاملة وسيتم تضمين الإصدار القديم من المكون الإضافي في ذلك.
أو يمكنك أيضًا الوثوق في مكون إضافي لإدارة المكونات الإضافية وتثبيت WP Rollback.

WP Rollback هو مكون إضافي رائع حيث يمر عبر أي سمة أو مكون إضافي في مستودع WordPress.org ويستعيد أي إصدار مستضاف هناك. إنها طريقة آلية للقيام بما نعرضه أعلاه ، ولا يمكننا التوصية بها بشكل كافٍ.
استنتاج
يعد تحديث مكونات WordPress الإضافية أحد أهم أجزاء إدارة موقع WordPress وأمان الموقع. لكن هذا لا يعني أنه يجب أن يكون مزعجًا. قمت بتعيين جدول زمني للتحديثات التلقائية. أو يمكنك التعامل مع كل مكون إضافي على أساس فردي ، واختيار يدويًا ما إذا كانت الإصدارات الجديدة يتم تثبيتها ومتى يتم ذلك. الشيء المهم هو أن يتم تحديث المكونات الإضافية. ليس كيف . لكن نأمل الآن أن تعرف كيف تفعل ذلك حتى يفعلوا ذلك.
ما هي طريقتك المفضلة لإدارة تحديثات البرنامج المساعد WordPress؟
صورة مميزة للمقال بواسطة Korosi Francois-Zoltan / shutterstock.com
