WooCommerce一括編集–WooCommerce製品と価格を一括更新する方法
公開: 2019-01-14
最終更新日-2020年2月24日
ストア内の複数の製品に変更を加えたい場合があります。 個々の製品の詳細ページを開いて、それらを1つずつ編集するのは、大変な作業になる可能性があります。 このような煩わしさを避けるために、WooCommerceは製品を一括編集するための組み込みオプションを提供しています。 このオプションを使用すると、複数の製品を選択し、製品データフィールドに変更を加えて、一度に更新することができます。
WooCommerceで製品を一括編集する方法は?
デフォルトでは、サイトの製品を一括編集するためのWordPress機能があります。 商品ページで、商品を選択し、一括編集オプションを選択できます。
以下のビデオを見るか、読んでください:
これを管理する方法を見てみましょう:
WooCommerce>製品に移動します。
編集する製品を選択します。

ここでは、画面の左上に[一括操作]ドロップダウンがあります。 [編集]オプションを選択し、[適用]をクリックします。

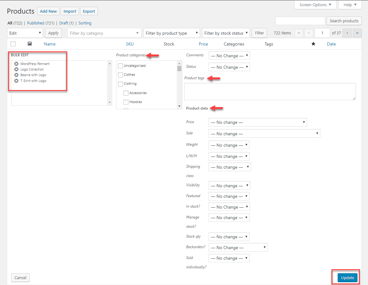
これで、選択した製品に変更を加えることができる一括編集画面が表示されます。
更新される選択された製品と、変更可能なさまざまな製品プロパティが表示されます。
商品に新しいカテゴリとタグを割り当てたり、商品リストへのコメントを許可したり、商品の公開ステータスを変更したりできます。
ここでは、いくつかの製品データフィールドに変更を加えることもできます。
製品データフィールドに加えることができる変更には、次のものがあります。
- 商品価格(通常価格・セール価格)
- 製品の重量と寸法
- 配送クラス
- カタログの可視性
- 注目の製品オプションを有効または無効にする
- 株式情報を変更する
- バックオーダーを許可または禁止する
- 個別に販売できるようにする

シナリオ例
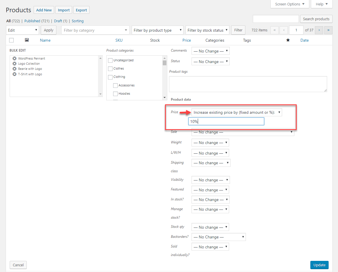
複数の商品の通常価格を10%引き上げる
まず4つの商品を選びます。 これらの製品の現在の価格に注意してください。

上記の4つの選択した製品の価格を上げるには、[価格]ドロップダウンフィールドから[既存の価格を(固定金額または%)増やす]オプションを選択できます。 「10%」と入力し、[更新]をクリックします。

選択した製品の通常価格が10%上昇していることがわかります。

ただし、2番目の製品の価格が変更されていないことに気付いたかもしれません。 これは、グループ化された製品であり、グループ内の個々の製品の価格を個別に変更する必要があるためです。
注:デフォルトの一括編集オプションでは、グループ化された商品や変動商品の価格を変更することはできません。 これらの変更は、個人レベルまたはバリエーションレベルで行う必要があります。
製品をフィルタリングして一括更新するにはどうすればよいですか?
WooCommerceストアには複数の製品があり、特定の時点で、選択したいくつかの製品にのみ変更を加えたい場合があります。 一括編集する特定の製品セットをどのように選択しますか?
そこで、フィルタリングオプションが役に立ちます。
デフォルトの一括編集オプションを使用している間、カテゴリ、製品タイプ、在庫情報の3つの側面で製品をフィルタリングできます。

カテゴリでフィルタリングするには、ストアのカテゴリの1つを入力して、[フィルタ]ボタンをクリックします。 そのカテゴリのすべての製品が一覧表示されます。 編集する製品を選択して、まとめて更新することができます。

製品タイプでフィルタリングするには、ドロップダウンから製品タイプを選択し、[フィルター]ボタンをクリックします。 その製品タイプのすべての製品が一覧表示されます。


在庫状況で商品をフィルタリングすることもできます。 フィルタリングオプションを使用すると、要件に応じて、在庫あり、在庫なし、または入荷待ちの製品のみを選択できます。

シナリオ例
次に、別の例を見てみましょう。 すべての在庫のある商品に5%のセール価格を設定したいとします。 これをどのように管理しますか? ステップバイステップで見てみましょう。
まず、在庫のある製品をフィルタリングする必要があります。 「在庫状況によるフィルター」ドロップダウンから「在庫あり」を選択し、「在庫あり」を選択します。 在庫のあるすべての製品が一覧表示されます。
ここで注意すべきことの1つは、ページごとに表示されるアイテムの数です。 この例では、デモストアに700を超える在庫のある製品があります。 また、1ページに表示される製品は20個のみです。 したがって、表示オプションを変更する必要があります。
これを行うには、画面の右上にある[画面オプション]の矢印をクリックします。 ここでは、1ページに表示されるアイテムの数を変更できます。 編集する製品よりも大きい数に変更します(この例では、800にします)。

これで、在庫のあるすべての製品が1つのページに表示されます。
注:1ページに表示できる商品の最大数は999です。したがって、ストアにある商品が999未満の場合は、このオプションを効果的に使用できます。
すべての製品を選択し、[一括操作]ドロップダウンから[編集]を選択します。 [販売]フィールドで、[通常価格を固定金額または%で値下げするように設定]を選択します。 これは、製品の通常価格に基づいて販売価格を設定するのに役立ちます。

変更する値(この例では5%)を入力し、[更新]ボタンをクリックします。

これで、すべての在庫商品にセール価格が設定されていることがわかります。
注意:一括編集操作では変更されないため、変動商品の個々のバリエーションの価格を手動で変更する必要があります。
製品を一括編集するためのプラグイン
ストアにある商品が999未満で、ほとんどがシンプルな商品である場合は、WooCommerceの組み込みの一括編集オプションで十分です。 ただし、多数の製品と非常に多数の可変製品がある場合は、サードパーティのプラグインの一部を使用できます。
市場には、一度に10000を超える製品を一括編集できるプラグインがあります。 さらに、これらのプラグインはより優れたユーザーインターフェイスを提供し、一度に多数の製品を一括更新することを非常に簡単にします。 さらに、可変製品や個々のバリエーションを一括更新する場合に非常に役立ちます。
これらのプラグインの中には、編集中にミスをしたときに非常に便利な元に戻すオプションもあります。
試してみることができるプレミアムWooCommerceBulkEditプラグインのリストを次に示します。
ELEXWooCommerce一括編集プラグイン
このプラグインは、SKU、カタログの可視性、在庫、数量、通常価格、販売価格、配送クラス、重量、寸法、属性、さらには製品メタフィールドなどのWooCommerce製品フィールドを一括編集するのに役立ちます。 WooCommerceのデフォルトの一括編集オプションよりもこのプラグインを使用する利点のいくつかを簡単に見てみましょう。
- 広範なフィルタリングオプション
- 多数の商品を一括編集
- 複数のプロパティを編集する
- カスタムフィールドの一括編集
- プレビューオプション
- 最後の操作を元に戻す
- 一括編集から製品を除外する
YITHWooCommerceバルク製品編集
これは、要件に応じて製品をフィルタリングし、簡単に変更を加えるのに役立つもう1つのプラグインです。 シンプルなユーザーインターフェイスと簡単な操作で、何千もの製品を編集できます。
傑出した機能のいくつかを次に示します。
- 豊富な編集オプション
- 製品の編集方法を制御する
- フィルタリングオプション
- 製品の作成と削除
- データのエクスポートとインポート
- カスタムフィールドの一括編集
WooCommerce Advanced Bulk Edit
これは、個々のフィールドを編集する場合でも、一度に複数のフィールドを一括更新する場合でも、同様に快適です。 商品画像の編集にも役立ちます。
WooCommerce AdvancedBulkEditプラグインの機能を見てみましょう。
- 広範なフィルタリングオプション
- 便利な編集オプション
- 製品を作成する
- カスタムメタフィールド
- 多数の製品を編集する柔軟性
WOOBE – WooCommerce Bulk Editor Professional
このプラグインは、WooCommerceで製品を一括編集するためのもう1つの人気のあるユーザーフレンドリーなオプションです。 編集中にミスをした場合、プラグインはロールバックオプションも提供します。
このプラグインのユニークな機能のいくつかを見てみましょう。
- バリエーションを簡単に処理
- 広範なフィルタリングオプション
- エクスポートおよびインポートオプション
- ロールバックオプション
- メタフィールド一括編集
PW一括編集
このプラグインは非常にシンプルなレイアウトを提供し、直感的で非常に高速です。 このプラグインを使用して、ストアに新しいバリエーションを作成できます。
このプラグインの機能は次のとおりです。
- バリエーションを簡単に処理する機能
- 便利な操作
- 製品価格を簡単に編集
参考文献
- WooCommerce一括編集プラグイン
- WooCommerceのさまざまな製品タイプ
- オファーを設定するためのWooCommerce価格設定プラグイン。
