如何禁用/停用 WordPress 插件(3 種方法)
已發表: 2021-03-14幾乎每個 WordPress 網站都使用插件。 雖然它們確實很方便,但它們有時會導致您的網站出現故障或出現安全問題。 如果發生這種情況,您可能需要一一禁用它們,直到找到問題的原因。 如果由於插件故障而無法訪問儀表板,這可能會很困難。
幸運的是,還有很多其他方法可以禁用 WordPress 插件,例如通過數據庫。 在本文中,我們將討論您可能需要這樣做的原因,並分三個步驟教您它的工作原理。
讓我們開始吧!
訂閱我們的 YouTube 頻道
為什麼要禁用 WordPress 插件?
正如我們上面所說,有人禁用 WordPress 插件的主要原因是為了排除故障或防止故障或安全問題。 有時這些已經發生,有時是預防性的。
但是,根據情況,您的儀表板可能無法訪問。 或者您收到了一個錯誤代碼,您不知道如何進行故障排除或導致該錯誤的原因。 以錯誤代碼 502 和 504 為例。 您可能已經多次遇到過這兩種情況,雖然它們不是 WordPress 獨有的,但插件問題是一個潛在的原因。 除此之外,如果您遇到插件無法按預期工作或您網站的一項功能似乎已損壞的問題,最好測試兼容性問題。
出現此類問題時的第一件事,請逐個禁用您的插件,而不是一次禁用所有插件。 您可以通過這種方式以指數方式更快地追踪問題(並防止您的網站變得更加損壞)。 您可以通過三種方式來處理這種停用:
- 通過您的儀表板,使用插件選項卡。
- 通過 FTP,通過重命名插件的文件夾。
- 直接來自您的數據庫。
這三種方式已按最簡單到最複雜的順序列出。 請記住,僅僅因為它很複雜並不意味著它很難。 只需點擊幾下即可。 讓我們深入研究,以便您可以以各種可以想像的方式禁用 WordPress 插件。
1. 如何從儀表板禁用 WordPress 插件
通過您的管理儀表板禁用 WordPress 插件是禁用插件的最簡單和最簡單的方法。 如果您有權訪問儀表板,那就是。 如果插件問題導致您無法訪問,請向下移動並查看 SFTP 或數據庫方法。 但是,如果您能夠正常登錄,那麼您可以執行以下操作。
首先,導航到插件 -從左側邊欄安裝。

在那裡,滾動以找到您首先停用的任何插件。 請記住,如果您正在對您認為可能與插件相關的問題進行故障排除,請一一停用它們。 不要一下子做,記住。 在故障排除方面,這種方式是瘋狂的。
當您單擊插件標題下方的停用按鈕時,它將重新加載頁面並且插件將停止工作。

完成後,您還可以選擇重新激活它或刪除它(2) 。 如果您的問題仍然存在,您可以重新激活它。 如果沒有,刪除按鈕會將其從您的文件和存儲中刪除。
不過,僅此而已。 您已從儀表板禁用該插件,希望您的問題得到解決。
2. 如何使用 phpMyAdmin 從數據庫中禁用 WordPress 插件
雖然訪問您的 WordPress 數據庫並不是每個人都能接受的,但如果您願意,以這種方式禁用 WordPress 插件是安全可靠的。
第 1 步:使用 phpMyAdmin 訪問您的 WordPress 數據庫
首先,您需要訪問您的 WordPress 數據庫。 當您設置平台時,WordPress 會自動創建一個數據庫,用於存儲您網站上的所有信息。 但是,您無法從儀表板訪問您的數據庫。 為此,您需要使用一種能夠與數據庫進行交互的工具,例如 phpMyAdmin。
如今,大多數網絡主機在您註冊計劃時都會為您提供 cPanel 控制面板。 如果您訪問您的控制面板,您應該看到一個名為 Databases 的部分,下面有一個phpMyAdmin選項:

此外,如果您在諸如 SiteGround 或 Pressable 之類的主機上,您將使用專有儀表板,例如站點工具。 在大多數情況下,它們有一個專用於數據庫的部分。 例如,在 Siteground 中,它位於Site – MySQL – phpMyAdmin (tab) – Access phpMyAdmin 下。

無論您如何到達那里或使用什麼主機,phpMyAdmin 在任何地方都是一樣的。 按下按鈕或單擊鏈接後,phpMyAdmin 將打開,您現在將在頁面中間看到幾個選項。 頂部的導航菜單和左側的數據庫列表。 如果您託管的是單個網站,您應該只會在該列表中看到一個數據庫。 在下面的示例中,我們使用一個帶有多個網站的測試服務器,因此左側的多個項目可以展開:

在大多數情況下,您可以通過wp_ 前綴識別 WordPress 數據庫。 但是,許多主機出於安全目的更改了該默認值,您也可以對其進行修改。 無論如何,請單擊您網站的數據庫,然後繼續執行第二步。
第 2 步:找到您的插件表
在 phpMyAdmin 中打開數據庫後,您將看到包含您網站所有數據的表格列表,如下所示:

您會注意到一些表的名稱使其內容易於識別,例如wp_options和wp_posts 。 但是,沒有專門的插件表。 相反,WordPress 將您的插件信息存儲在wp_options表中:

請記住——出於安全原因,您在上面的示例中看到的表也具有自定義前綴。 但是,您的可能以wp_ 開頭。 無論如何,現在單擊wp_options鏈接,將打開一個包含許多行的新頁面:


我們要查找的行稱為active_plugins ,該值顯示在option_name列下。 如果您一開始沒有看到它,請不要擔心 - 應該有幾頁行,所以繼續尋找它。 找到後,繼續執行第三步。
第 3 步:禁用您的 WordPress 插件
這是active_plugins行找到後的樣子:

在右側,您可以看到該行包含的部分值。 讓我們繼續並通過單擊該行最左側的“編輯”按鈕對其進行編輯。 在下一頁,您將看到active_plugin行包含的所有字段,包括一個名為option_value的字段。 您可以在那裡找到一個包含所有活動插件的字符串,如下所示:

在進行任何更改之前,您應該繼續將整個字符串複製到文本編輯器,然後將該文件保存在您不會忘記的地方。 這樣,您可以在出現問題時恢復option_value字段的原始值。
執行此操作後,繼續刪除該字段的所有內容並將其替換為以下字符串:
a:0:{}
那一小段代碼告訴 WordPress,您的網站上的活動插件為零。 在我們之前向您展示的示例中,有六個插件正在運行,這就是它以 a:6 值打開的原因。 完成後,點擊頁面右下角的Go按鈕以保存您的更改。
繼續嘗試打開您的 WordPress 網站。 如果您的插件之一阻止它加載,它現在應該恢復正常。 如果是這樣,您應該能夠再次訪問您的儀表板。 從這裡您可以再次激活您的插件,一個接一個。 如果您的網站在啟用插件後中斷,您可以確定這是導致問題的原因。 您可以返回到您的數據庫並再次禁用您的插件以恢復您的站點。 然後您可以卸載損壞的插件,並開始尋找替代品。
3. 如何通過 SFTP 停用 WordPress 插件
SFTP 或安全文件傳輸協議,是停用 WordPress 插件的最安全方法之一。 首先,您需要一個外部 FTP 客戶端。 我們將使用 FileZilla。
在您的 cPanel 或站點工具或站點儀表板中,您將能夠創建 FTP 登錄名和憑據。 在大多數情況下,它離您創建電子郵件地址或訪問 phpMyAdmin 的位置非常近。

完成後,啟動您的 FTP 客戶端並使用這些憑據登錄。

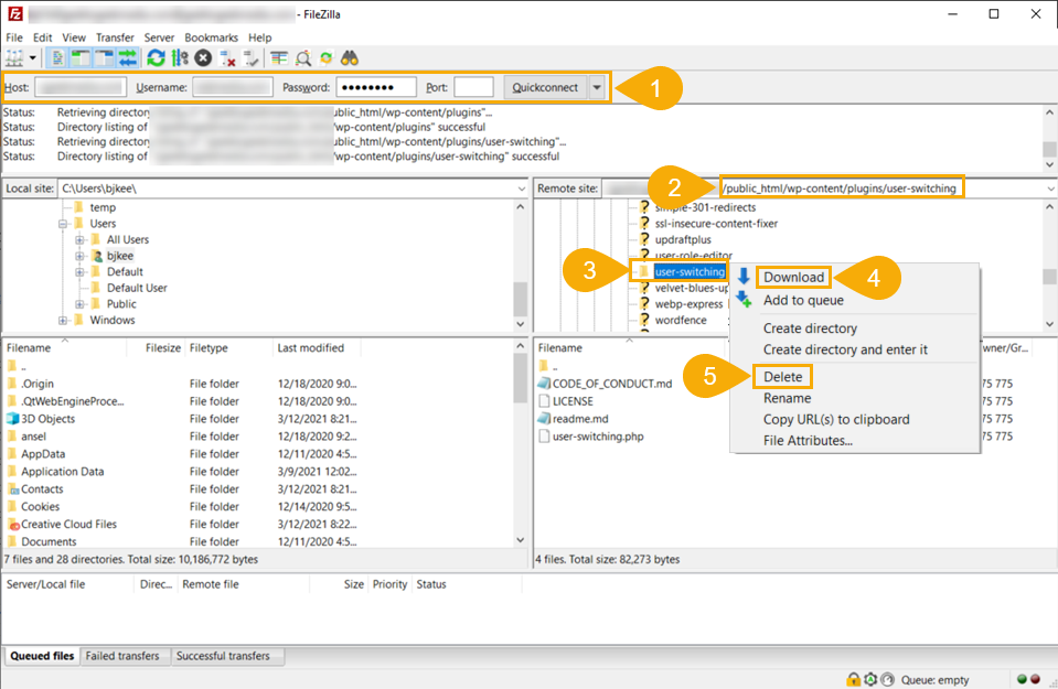
您可以使用Quickconnect (1)功能,該功能讓您無需擔心保存憑據或其他選項即可登錄。 FTP 客戶端現在將在左側窗格中顯示您的本地計算機,在右側窗格中顯示 Web 主機的目錄結構。
導航到此 WordPress 安裝的/public-html/wp-content/plugins/文件夾(2) ,然後在您打算通過 SFTP (3)停用的插件文件夾上右鍵單擊它。 在上下文菜單中,選擇下載 (4) 。 下載插件不會將其從服務器上刪除,但它會備份它,以防您需要重新安裝它。
以這種方式備份後,您可以再次右鍵單擊並選擇Delete 。 這樣做將停用和刪除該插件。 請注意,此方法不需要您像在儀表板中那樣執行單獨的停用操作。 如果您發現需要重新啟用該插件,只需上傳您先下載的備份即可。
如何禁用所有 WordPress 插件以及為什麼要禁用
但是,有時您需要禁用所有內容並重新開始。 也許插件與您的主題衝突,或者多個插件與多個其他插件發生衝突,並且一一禁用它們也無濟於事。 此外,您可能需要查看哪些插件可以獨立工作。 因此,禁用所有這些將使您有機會在不受其他人干擾的情況下對單個插件進行故障排除。
幸運的是,您可以非常輕鬆地一次性禁用所有插件,就像只禁用一個插件一樣容易。 最好的方法是通過 SFTP 或 WordPress 管理儀表板。
在 WP 儀表板中,轉到插件 -就像上面一樣安裝。 但是,這一次不是只選擇一個框,而是單擊列表左上角的複選框。 這將選擇列表(1) 中的每個插件。

然後,單擊下拉菜單(2)並選擇停用 (3) 。 然後您將按下應用按鈕(4) ,隨著頁面重新加載,所有插件都將被停用。
如果您需要完全刪除它們並重新開始,您可以重複該過程,只是現在您將選擇刪除 (5)而不是停用。
如果您使用的是 SFTP,該過程與上述過程非常相似,只是您將選擇所有要下載/刪除的文件夾,而不是僅選擇 1 個。

再次導航到/public_html/wp-content/plugins/ (1)並選擇所有插件子文件夾(2)而不是一個。 右鍵單擊並選擇下載 (3)以維護備份,完成後,重複該過程並選擇刪除 (4) 。
再一次,您的整個插件集合已被禁用、停用和刪除。
結論
對網站進行故障排除可能很困難。 談到 WordPress,插件有時會出現故障,解決問題的唯一方法是暫時禁用它們。 大多數情況下,使用管理面板最有意義。 但是,如果無法訪問您的儀表板,這可能會很棘手,因此通過 SFTP 進入您站點的文件系統或進入 WP 核心數據庫同樣可行且幾乎同樣簡單。 無論您需要如何進行故障排除或為什麼,這些停用 WordPress 插件的方法都應該有助於解決問題。
讓我們了解您在故障排除和停用 WordPress 插件方面的經驗? 任何提示或指示?
Sammby/shutterstock.com 提供的文章特色圖片
