Cara Aman Memperbarui Plugin WordPress Anda Setiap Saat
Diterbitkan: 2021-03-24Sebagai pengguna WordPress, Anda mungkin menyadari pentingnya plugin. Fungsionalitas situs Anda sering kali bergantung pada kombinasi plugin yang tepat yang saling melengkapi. Anda juga mungkin melihat nomor yang dilingkari merah di dasbor Anda di samping Plugin yang menunjukkan bahwa satu atau lebih kreasi berharga perlu diperbarui. Kecuali Anda segera merawatnya, jumlahnya hanya bertambah. Dan tak lama kemudian, Anda berada di dua digit plugin WordPress yang perlu diperbarui, dan Anda takut situs Anda akan menjadi kaboom jika Anda menyentuh salah satunya.
Jangan khawatir. Kami dapat menunjukkan kepada Anda bagaimana menangani situasi ini sehingga Anda dapat dengan aman memperbarui plugin WordPress Anda setiap saat tanpa stabilitas situs Anda menjadi perhatian sama sekali.
Berlangganan Saluran Youtube Kami
Mengapa Plugin WordPress Perlu Diperbarui

Salah satu alasan plugin WordPress perlu diperbarui adalah karena pengembang telah memperkenalkan fitur atau fitur baru. Mereka mungkin memperkenalkan opsi penyimpanan cloud baru, membuat alur kerja dan UI lebih mudah digunakan, atau hanya membuat peningkatan kualitas hidup yang membuat penggunaan plugin menjadi lebih baik secara keseluruhan.
Satu-satunya cara untuk memperkenalkan perubahan ini adalah dengan mendorong pembaruan baru ke plugin. Dalam kasus di mana satu-satunya pembaruan adalah fitur baru atau pemolesan yang lama, mempertahankan versi lama tidak akan menyebabkan banyak kerugian.
Namun, alasan utama pengembang memperbarui plugin WordPress mungkin karena masalah keamanan. Memastikan bahwa situs Anda aman dan terlindungi harus menjadi prioritas utama Anda. Salah satu kelemahan terbesar di situs WordPress adalah pluginnya. Betapapun menakjubkannya, plugin dapat saling bertentangan dan tema Anda, dan pengembang sering kali bekerja tanpa lelah untuk menambal kerentanan dan memperbarui plugin sehingga situs Anda tidak terbuka untuk diserang.
Plugin yang kedaluwarsa dapat memiliki celah yang dapat dikompromikan, jadi selalu memperbaruinya adalah salah satu cara terbaik untuk menjaga situs Anda tetap online dan berjalan seperti seharusnya.
Apa yang Harus Dilakukan Sebelum Memperbarui Plugin WordPress Anda
Sebelum Anda memperbarui plugin WordPress, Anda perlu membuat cadangan situs lengkap . Kami menyarankan menggunakan plugin seperti UpdraftPlus untuk menangani ini. Ini adalah proses yang cukup menyakitkan.
Kemudian, setelah Anda membuat cadangan dan menyimpannya di lokasi yang aman, Anda harus melihat plugin apa yang perlu diperbarui. Setiap plugin yang perlu diperbarui harus memiliki tautan di halaman Plugins – Installed di mana Anda dapat melihat perubahan di versi yang lebih baru (1) .

Sebelum benar-benar memperbarui plugin, sangat penting bagi Anda untuk membaca detail ini.

Pengembang akan memberikan changelog, serta informasi terkait tentang pembaruan, seperti persyaratan PHP baru, masalah yang diketahui seperti ketidakcocokan tema atau konflik dengan plugin lain. Jika Anda tidak melihat apa pun yang berkaitan dengan situs Anda berfungsi sebagaimana mestinya, maka Anda dapat memperbarui plugin WordPress dengan aman.
Cara Memilih Antara Pembaruan Otomatis dan Manual
Haruskah Anda membiarkan plugin Anda diperbarui secara otomatis saat pengembang mendorong tambalan? Atau haruskah Anda melalui setiap changelog dengan sisir bergigi halus dan memilih pembaruan mana yang diinstal kapan?
Ini bukan jawaban yang mudah. Karena untuk beberapa jenis plugin, pembaruan otomatis tidak masalah. Mereka tidak menawarkan risiko besar atau menggali terlalu dalam ke fungsionalitas situs.
Namun, untuk plugin lain, pembaruan otomatis dapat menjadi risiko besar karena pentingnya menjaga kinerja situs Anda.
Jenis Plugin untuk Diperbarui Secara Otomatis
Setiap situs memiliki rangkaian plugin, beberapa di antaranya merupakan bagian integral dari kinerjanya, dan beberapa di antaranya menyediakan layanan berkualitas bagi pengguna dan staf. Plugin kualitas hidup inilah yang biasanya dapat Anda atur untuk diperbarui secara otomatis karena mereka tidak akan mematikan situs jika rusak.
Misalnya, Yoast SEO. Yoast (atau plugin SEO lainnya) adalah bahan pokok di hampir setiap situs WordPress di luar sana. Namun fungsinya tidak terpisahkan dengan situs itu sendiri yang tetap online .

Itulah kriteria utama plugin yang dapat diperbarui secara otomatis: apakah situs akan down jika plugin down? atau apakah situs tidak akan berfungsi jika plugin ini rusak?
Jika jawabannya tidak, kemungkinan besar Anda boleh menyetelnya ke otomatis.
Namun, itu bukan satu-satunya kriteria yang harus Anda cari. Pertimbangkan juga tujuan situs Anda. Jika Anda menggunakan plugin seperti Galeri NextGen sebagai dasar bagaimana Anda mengirimkan konten, Anda akan ingin menyaring perubahan pembaruan. Tetapi jika Anda hanya menggunakannya untuk meningkatkan konten, pembaruan otomatis tidak masalah.
Anda tidak ingin memperbarui plugin yang merupakan bagian integral dari fungsi situs Anda. Seperti plugin Divi Builder atau Gutenberg (atau pembuat halaman lainnya). Jika Anda membiarkan plugin yang menyatukan situs Anda secara otomatis, satu konflik dapat muncul yang membuat situs Anda tidak dapat digunakan.
Misalnya, pembaruan Gutenberg baru mungkin membuat posting tidak dapat diedit karena konflik tema (berbicara dari pengalaman, yang satu ini). Melacak masalah itu akan (dan memang) melibatkan banyak masalah untuk mengetahui itu disebabkan oleh pembaruan baru yang Anda tidak tahu terjadi.
Aturan praktisnya, kemudian, adalah Anda dapat mengaturnya untuk memperbarui secara otomatis jika situs Anda dapat hidup tanpanya sampai Anda menyadari bahwa itu hilang. Di sebagian besar situs, itu adalah sebagian besar plugin karena mereka menawarkan fitur kualitas hidup dan tidak terkait dengan layanan lain.
Namun, jika Anda menggunakan pembuat halaman, plugin pengalihan, dll. yang mengubah cara kerja WordPress , maka jangan atur agar diperbarui secara otomatis .
Cara Update Plugin WordPress Secara Otomatis
Jika versi WordPress Anda mutakhir (dan memang seharusnya demikian), Anda memiliki opsi untuk mengaktifkan pembaruan otomatis plugin dari dasbor situs itu sendiri. Cukup navigasikan ke Plugins – Installed Plugins (1) untuk memulai.

Setiap plugin dalam daftar memiliki opsi terpisah untuk Mengaktifkan Pembaruan Otomatis (2) di sebelah kanan entrinya. Apa pun yang ingin Anda tinggalkan di tangan WordPress yang mumpuni, Anda hanya perlu mengklik tombol itu.

Dan kemudian dengan cara yang sangat sederhana, tautannya hanya akan berubah menjadi Nonaktifkan Pembaruan Otomatis (3) . Anda dapat bertukar bolak-balik sesering yang Anda inginkan atau butuhkan.
Menggunakan Layanan Manajemen WordPress
Layanan manajemen WordPress seperti ManageWP juga dapat menangani pembaruan plugin WordPress Anda. Layanan seperti ini memungkinkan Anda menggabungkan berbagai situs yang Anda kelola ke dalam satu dasbor untuk akses mudah ke semuanya. Terutama pembaruan tema dan plugin.


Untuk menambahkan situs ke dasbor dan mengelola pembaruan, yang harus Anda lakukan adalah mengeklik tab Situs Web (1) di bilah sisi kiri dan klik Tambahkan Situs Web Lain (2) .

Anda akan diminta untuk memasukkan kredensial admin WP Anda atau menggunakan plugin ManageWP Worker. Either way akan menyinkronkan situs web Anda ke dasbor layanan. Yang akan segera menampilkan plugin dengan masalah (4) .

Plugin apa pun yang memiliki pembaruan akan muncul di sini, dan Anda dapat mengurutkannya berdasarkan nama atau prioritas kerentanan keamanan (5) . Selain itu, jika Anda mengklik tab Plugins (6) di dekat kiri, Anda akan dapat mengelola plugin seluruh situs seperti di panel admin WP Anda.

Hanya layanan seperti ini yang memungkinkan Anda menjadwalkan pembaruan otomatis (8) . Dengan begitu Anda tahu kapan pemeliharaan akan dilakukan. Dan ketika situs berpotensi mengalami masalah (9) .
Menggunakan layanan manajemen WordPress seperti ini dapat menghemat banyak waktu dan sakit kepala sebagai administrator situs. Anda mendapatkan fitur yang tidak ada dalam inti WP yang dapat membuat hidup Anda jauh lebih mudah. Dan ManageWP bukan satu-satunya di luar sana. Host terkelola seperti Pressable dan Flywheel dan lainnya memiliki jenis dasbor manajemen yang sama untuk menangani lebih dari satu situs sekaligus.
Cara Memperbarui Plugin Secara Manual
Namun, memperbarui plugin Anda secara manual adalah cara banyak orang menangani manajemen situs. Memperbarui plugin WordPress secara manual tidak bisa lebih mudah, sungguh. Cukup navigasikan ke Plugins – Installed Plugins (1) di dasbor Anda dan temukan plugin yang perlu diperbarui.

Cara tercepat dan termudah untuk memperbarui adalah dengan mengeklik tautan Perbarui Sekarang (2) di bawah masing-masing plugin. Prosesnya akan segera selesai, dalam waktu nyata, dan dalam hitungan detik Anda siap untuk melanjutkan.
Anda juga dapat mengklik kotak centang (3) untuk sejumlah plugin yang ingin Anda perbarui sekaligus. Kemudian klik saja dropdown dan pilih Update (4) . Proses akan berjalan, dan semuanya akan diperbarui. Kami merekomendasikan untuk tetap berada di halaman saat mereka memperbarui dan menjalankan daftar. Kami telah mengalami plugin yang rusak saat kami menavigasi keluar di tengah pembaruan.

Anda juga dapat mengaktifkan/menonaktifkan pembaruan otomatis dengan cara yang sama, daripada mengeklik tautan pada masing-masing pembaruan seperti yang telah kita bahas sebelumnya di artikel.
Cara Memperbarui Plugin Secara Manual melalui FTP
Terkadang, sebuah plugin perlu diperbarui tetapi Anda tidak dapat masuk ke dasbor karena beberapa alasan. Ini tidak berarti Anda masih tidak dapat memperbarui plugin Anda, terutama jika pembaruan akan memperbaiki masalah. Anda hanya perlu mengakses situs Anda melalui FTP. Anda bisa mendapatkan kredensial Anda dari dalam dasbor hosting Anda, atau dengan meminta akses administrator situs Anda.

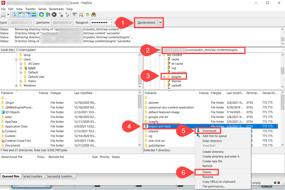
Masukkan kredensial dan sambungkan (1) , lalu navigasikan ke direktori /public_html/wp-content/ (2) dan temukan folder plugins (3) . Di dalam, cari plugin yang ingin Anda perbarui (4) , klik kanan untuk mengunduh cadangan (5) untuk berjaga-jaga, lalu klik kanan untuk menghapus versi lama (6) .
Pada titik ini, Anda memerlukan versi plugin terbaru di komputer Anda, yang bisa Anda dapatkan dari halaman plugin WordPress.org (7) atau dari situs pengembang tempat Anda membelinya.

Kemudian Anda perlu mengekstrak file .zip yang Anda unduh tanpa mengganti nama folder . Kemudian, cukup unggah folder itu dengan menyeretnya ke direktori /wp-content/plugins (atau klik kanan dan pilih Unggah ).

Dan plugin diperbarui!
Cara Membatalkan (atau Mengembalikan) Pembaruan Plugin
Terkadang, memperbarui plugin akan menyebabkan masalah tidak peduli seberapa hati-hati Anda. Dalam kasus tersebut, ada baiknya untuk memiliki rencana cadangan sehingga Anda dapat memulihkan situs Anda secepat mungkin.
Cara termudah untuk melakukannya adalah kembali ke versi plugin sebelumnya. Pada setiap halaman plugin di repositori WordPress.org, Anda akan melihat tautan Tampilan Lanjutan (1) .

Gulir ke bagian paling bawah halaman berikutnya sampai Anda menemukan dropdown untuk versi sebelumnya.

Unduh yang terakhir yang Anda tahu aman (kemungkinan besar yang terbaru sebelum masalah dimulai), dan cukup hapus yang lama dan instal versi sebelumnya ini sebagai gantinya. Anda dapat menggunakan metode yang sama yang kami tunjukkan di atas untuk menangani ini. Ini adalah proses yang sama, hanya Anda yang akan mengembalikan poin-rilis, bukan maju.
Jika itu bukan pilihan dan Anda mengikuti saran kami di awal dan membuat cadangan lengkap situs Anda, Anda dapat memulihkan cadangan penuh itu dan versi lama plugin akan disertakan di dalamnya.
Atau Anda juga dapat mempercayai plugin untuk mengelola plugin Anda dan menginstal WP Rollback.

WP Rollback adalah plugin fantastis di mana ia melewati tema atau plugin apa pun di repositori WordPress.org dan mengembalikan ke versi apa pun yang dihosting di sana. Ini adalah cara otomatis untuk melakukan apa yang kami tunjukkan di atas, dan kami tidak dapat merekomendasikannya dengan cukup.
Kesimpulan
Memperbarui plugin WordPress adalah salah satu bagian terpenting dari manajemen situs WordPress dan keamanan situs. Tapi bukan berarti harus repot. Anda mengatur jadwal untuk pembaruan otomatis. Atau Anda dapat menangani setiap plugin secara individual, secara manual memilih apakah dan kapan versi baru diinstal. Yang penting adalah bahwa plugin bisa diperbarui. Bukan bagaimana . Tapi mudah-mudahan sekarang Anda akan tahu bagaimana melakukannya sehingga mereka melakukannya.
Apa metode pilihan Anda untuk mengelola pembaruan plugin WordPress?
Gambar unggulan artikel oleh Korosi Francois-Zoltan / shutterstock.com
