Comment installer et désinstaller un plugin WordPress
Publié: 2020-08-31L'installation d'un plugin WordPress est une technique de base que tout utilisateur doit connaître pour enrichir le site Web de fonctionnalités avancées. Voyons comment installer et désinstaller un plugin WordPress dans cet article.
- 1. Comment installer un plugin WordPress
- 1.1. Méthode 1 : installer un plugin directement à partir du répertoire des plugins sur wordpress.org
- 1.2. Méthode 2 : installer un plugin en téléchargeant un fichier
- 1.3. Méthode 3 : installer un plugin via FTP
- 2. Comment désinstaller un plugin
- 2.1. Étape 1 : Désinstaller un plugin directement à partir du tableau de bord d'administration
- 2.2. Étape 2 : Supprimez les fichiers générés automatiquement du plugin
- 2.3. Étape 3 : Supprimer les données du plugin
- 3. Derniers mots
Comment installer un plugin WordPress
Il existe 3 méthodes pour installer un plugin :
- Installez un plugin directement à partir du répertoire des plugins sur wordpress.org
- Installer un plugin en téléchargeant un fichier
- Installer un plugin via FTP
Méthode 1 : installer un plugin directement à partir du répertoire des plugins sur wordpress.org
Cette méthode n'est utilisée que pour les plugins disponibles sur wordpress.org . Ils sont tous gratuits et peuvent être installés à partir du tableau de bord d'administration comme suit :
Sur le tableau de bord Admin , choisissez Plugins > Ajouter un nouveau , entrez le nom du plugin dans la zone de recherche de plugins tel que Slim SEO.
Ensuite, cliquez sur Installer maintenant .

Après quelques secondes du processus d'installation, cliquez sur Activer .

Remarque : si le plugin est installé et activé auparavant, le bouton Installer maintenant sera transféré vers le bouton Actif qui est grisé ou le bouton Mettre à jour maintenant au cas où ce plugin aurait une nouvelle mise à jour.

Ce plugin est donc installé avec succès, vous pouvez commencer à l'utiliser maintenant.
Méthode 2 : installer un plugin en téléchargeant un fichier
Chaque plugin a un fichier qui contient ses données. Ce fichier se présente sous la forme de .zip, il est aussi appelé fichier archive. Pour installer un plugin, il vous suffit de télécharger son fichier d'archive sur le site Web.
Cette méthode fonctionne sur tous les types de plugin . Néanmoins, pour les plugins disponibles sur wordpress.org, l'installation directe depuis le tableau de bord est plus courante. Par conséquent, l'utilisation du fichier d'archive est normalement utilisée pour les plugins premium et les plugins qui ne sont pas disponibles sur wordpress.org.
Étape 1 : Recherchez et téléchargez le fichier archive du plugin
Tout d'abord, vous devez trouver et télécharger un fichier archive du plugin que vous souhaitez installer . Vous pouvez le télécharger à partir de ces sources :
- Téléchargez sur wordpress.org (plugins gratuits uniquement).
- Téléchargement depuis le site de l'éditeur du plugin.
- Avec certains plugins premium, l'éditeur vous enverra un lien de téléchargement après achat.
Étape 2 : Installer et activer le plugin
Sur le tableau de bord d'administration , accédez à Plugins > Ajouter un nouveau > Télécharger un plugin .

Cliquez sur Choisir un fichier et choisissez le fichier d'archive du plug-in que vous avez téléchargé à l'étape 1. Ensuite, cliquez sur Installer maintenant .

Après cela, cliquez sur Activer le plugin .

Vous avez terminé d'installer un plugin en téléchargeant son fichier d'archive. C'est assez facile, n'est-ce pas ?
Méthode 3 : installer un plugin via FTP
Certains services d'hébergement restreignent la taille du fichier téléchargé à partir du tableau de bord d'administration . Par conséquent, lorsque la taille de votre plugin est trop grande. Vous ne pourrez peut-être pas l'installer par les 2 méthodes ci-dessus. Cette fois, utilisons cette façon.

FTP (File Transfer Protocol) est un protocole qui vous permet d'échanger des fichiers entre votre ordinateur personnel et le serveur du site Web . Pour installer un plugin avec FTP, vous devez installer un logiciel client FTP. Dans cet exemple, j'utilise Filezilla.
Notez qu'avec cette méthode, vous avez besoin d'un fichier archive du plugin que vous souhaitez installer. Surtout, il faut le décompresser .
Tout d'abord, ouvrez Filezilla. Connectez-vous avec votre compte d'hébergement, puis entrez "21" dans la section Port (Ce port est par défaut et utilisé à des fins multiples). Après cela, cliquez sur Connexion rapide .

Ensuite, recherchez le dossier plugins dans le chemin wp-content/plugins . Ensuite, copiez et collez le dossier que vous avez décompressé du fichier d'archive dans le dossier des plugins .

Ensuite, revenez au tableau de bord d'administration et accédez à Plugins > Plugins installés , puis recherchez le plugin que vous avez installé et cliquez sur Activer .

Donc tout est fait, vous pouvez commencer à utiliser ce plugin dès maintenant !
Comment désinstaller un plugin
Si vous n'avez pas utilisé de plugin et que vous souhaitez le désinstaller, le moyen le plus simple est de le désinstaller directement depuis l' Admin Dashboard .
Cependant, ce processus de désinstallation ne peut pas supprimer toutes les données du plugin sur votre site Web. Pour les supprimer complètement, vous devez supprimer les fichiers et les données générés automatiquement par le plugin à l'aide de FTP et de cPanel .
Suivons ces étapes :
Étape 1 : Désinstaller un plugin directement à partir du tableau de bord d'administration
Accédez à Plugins > Plugins installés , recherchez le plugin que vous souhaitez désinstaller et cliquez sur Désactiver .

Ensuite, cliquez sur Supprimer pour supprimer complètement le plugin de votre site Web.

Étape 2 : Supprimez les fichiers générés automatiquement du plugin
Normalement, lorsque vous avez terminé l'étape 1, les données du plugin ne seront pas supprimées du dossier plugins dans le chemin wp-content > plugins . Cependant, certains plugins laissent toujours leurs fichiers générés automatiquement. Alors cherchons et supprimons ces fichiers pour nous assurer qu'ils ne seront plus sur votre site !
Tout d'abord, vous devez ouvrir Filezilla, vous connecter avec votre compte d'hébergement comme installer un plugin dans la méthode 3.
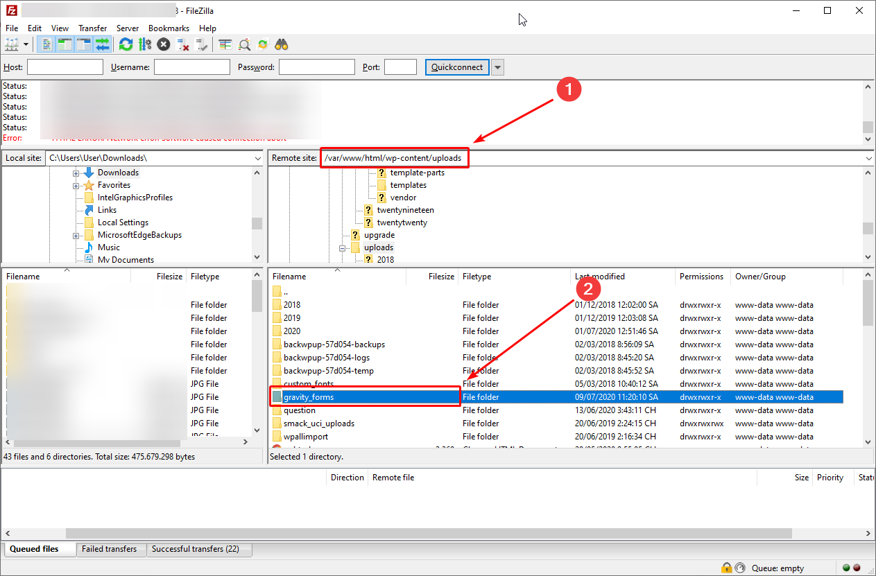
Ensuite, recherchez et supprimez le dossier qui contient le plugin souhaité. Ce dossier sera sauvegardé sur d'autres chemins en fonction de chaque plugin. Par exemple, je veux supprimer le dossier de Gravity Forms, je vais donc dans wp-content/upload .

Lorsque vous supprimez ce fichier, vous supprimez également tous les fichiers du plugin.
Étape 3 : Supprimer les données du plugin
Après 2 étapes ci-dessus, certains plugins statistiques stockent toujours des données dans la base de données de votre site Web. Normalement, vous n'utiliserez plus ce plugin, donc pour réduire la capacité et accélérer votre site Web, vous devez les supprimer .
Néanmoins, assurons-nous que ce processus n'affectera pas le fonctionnement de votre site Web. Pour être plus prudent, vous devez créer une sauvegarde de votre site Web avant de supprimer des données.
Pour supprimer les données du plugin, procédons comme suit :
Tout d'abord, accédez à cPanel et choisissez phpMyAdmin pour accéder à la base de données du site Web.

Ensuite, choisissez les données pertinentes pour le plugin souhaité et cliquez sur Supprimer .

Ce n'est pas si difficile, n'est-ce pas ? Non seulement lors de la désinstallation d'un plugin, mais également dans tous les autres cas, vous devez vérifier les données et supprimer celles qui ne sont pas utilisées pour améliorer la vitesse de chargement de votre site Web.
Derniers mots
Normalement, il vous suffit d'installer un plugin par la méthode 1, 2 et de désinstaller un plugin directement à partir du tableau de bord Admin . L'utilisation de cPanel et de FTP est souvent peu familière aux utilisateurs généraux, de sorte que dans le cas où vous auriez besoin d'utiliser ces moyens, vous pouvez demander de l'aide à quelqu'un. Bonne chance et garde une trace de mes prochains tutoriels.
